Posts Tagged ‘ibm’
C’era una volta l’Aptrix
Fedele alla sua politica di acquisizione di prodotti,IBM comprò nel mese di luglio del 2003 la azienda australiana Presence Online, creatrice di una soluzione di gestione contenuti web costruita sulla piattaforma Lotus Domino: Aptrix
Questa azione da parte dell’IBM era necessaria per riempire le mancanze della piattaforma «regina», IBM WebSphere Portal Server, che fino alla data disponeva di molte funzioni di collaborazione (Lotus) e di gestione documentale generiche (DB2 Content Manager), pero che dal punto di vista della gestione dei contenuti web usava un modulo molto rigido e complesso: WebSphere Content Pubblisher.
L’ acquisto di Aptrix e lo sviluppo di una prime versione Java del prodotto, riposizionava il prodotto dell’IBM come una delle soluzioni più complete per lo sviluppo di portali web orizzontali (multipurpose). Una soluzione middleware robusta e scalabile, moduli di collaborazione integrati, gestione documentale e, grazie all’adozione del nuovo «aptrix», con un modulo di gestione de contenuti web molto potente e semplice da usare.
Attualmente la versione 6.1 di IBM Workplace Web Content Management è un prodotto robusto e completo con la capacità di far fronte ai migliori player del mercado del web content management.
Gli aspetti principali, riassumendo:
Filosofia molto semplice: tutto il funzionamento si basa sul concetto della separazione del layer di visualizzazione dal layer dei contenuti a visualizzare.
Questo concetto è la base per percepire il grande potenziale del prodotto: se separiamo nettamente i dati dal formato della presentazione, sarà facile immaginare che siamo perfettamente in grado di riutilizzare l’informazione (i contenuti) in diversi formati, utilizzando canali diversi, come ad esempio aree diverse della nostra web o in formato PDF per la stampa o in formato ridotto per un accesso via PDA o iPhone.
L’informazione sarà la stessa pero la sua presentazione sarà perfettamente adattabile alle necessità ed al contesto.
Questa separazione sarà utile anche per adattare il contenuto al «look and feel» del «continente», ovviando ai problemi di incoerenza dei contenuti rispetto all’immagine generale del site.
Altre caratteristiche:
- Componenti riutilizzabili
- Layer di visualizzazione totalmente programmabile in HTML, Javascript, FLASH
- Edit in line dei contenuti
- Personalizzazione dei template di edizione dei contenuti
- Supporto multilingua
- Categorizzazione, etichette
- Link simbolici agli oggetti riutilizzabili
- Capacità di integrazione di portlet es applicazioni esterne
Completano le funzioni tutti gli strumenti necessari per gestire il ciclo di vita dei contenuti web (sicurezza, workflow di pubblicazione, pubblicazione e scadenza automatica dei contenuti) ed i moduli capaci di sincronizzare (syndication) diversi server per gestire installazioni complesse o dipartimentali.
Clustering, supporto di diversi tipi di database (DB2, Oracle, SQL Server) e capacità di integrazione dei prodotti di gestione documentale di IBM (Filenet, Content Manager).
In conclusione, un prodotto completo, per nulla complesso e con una relazione prezzo / prestazioni veramente equilibrata
Se volete vedere qualche esempio di websites realizzati con Aptrix, scusate.. WCM!
Erase una vez el «Aptrix»
Fiel a su política de adquisiciones de productos , IBM adquirió en julio de 2003 la empresa australiana Presence Online , fabricante de un gestor de contenidos web muy famoso entre los usuarios de Lotus por ser uno de los pocos productos de gestión de contenidos web en plataforma Domino: el Aptrix
Este “movimiento” por parte de IBM iba destinado a llenar el vacío de una plataforma capaz de llenar de contenidos al producto estrella de IBM “WebSphere Portal” que hasta la fecha estaba “muy bien dotado” de componentes de colaboración (Lotus) y de gestión de documentos en el sentido más general (DB2 Content Manager) pero que a nivel de gestión y publicación de contenidos para la web utilizaba una solución muy rígida y compleja: WebSphere Content Publisher.
La adquisición de Aptrix y la presentación de la versión Java por parte de IBM, reafirmaba al fabricante de software americano como la solución más completa para el despliegue de portales empresariales horizontales (multiobjetivo). Infraestructura de portal robusta y escalable, componentes de colaboración integrados, gestión de contenidos y documentos y ahora gestión de contenidos web muy potente y fácil de utilizar.
Hoy en día, con su versión 6.1 IBM Workplace Web Content Management es un producto muy robusto y completo capaz de “plantar cara” a los mejores productos históricos de gestión del contenido para la web.
¿Como funciona?
La filosofía del producto es muy simple: todo se basa en la separación de la “capa de visualización” de la “capa de contenido”.
Este concepto es clave para entender el valor del producto; si separamos claramente el contenido de la manera de presentarlo será fácil imaginar que la misma “pieza” de contenido se pueda presentar en formatos diferentes y en canales diferentes, como por ejemplo distintas áreas de un portal corporativo personalizadas en base a las preferencias del usuario, en formato PDF para la impresión, descargada en un PDA, etc..
El contenido será el mismo pero la manera de presentarlo se podrá adaptar fácilmente a las necesidades y al contexto en el que se presenta.
Esta separación también está pensada para garantizar que el contenido se presente de manera coherente al “look and feel” del continente (- o contenedor – páginas webs diferentes, PDF, PDA, etc..) sin que lo editores puedan o necesiten adaptarlo estéticamente.
Otras características:
- Lógica basada en componentes reutilizables
- Capa de visualización totalmente programable en HTML, Javascript, FLASH
- Edición en línea de los contenidos
- Personalización de las plantillas de edición
- Multi-idoma
- Gestión categorías, taxonomías
- Gestión simbólica de los enlaces a los objetos
- Capacidad de integración de portles y servlets en las plantillas de contenidos
Por otra parte, WCM dispone de todas las herramientas para gestionar la publicación del contenido (edición, seguridad de accesos, workflow de publicación, publicación y caducidad automática de contenido, etc..) y permite la sindicación y suscrición entre servidores de contendido para gestionar entornos complejos o departamentales.
Clustering, integración con distintas bases de datos (DB2, Oracle, SQL Server) y gestores documentales (Filenet, Content Manager).
En definitiva es un producto completo, no complejo y muy equilibrado en cuanto a precio / prestaciones.
Si queréis curiosear, aquí van unas URL de portales construidos con Aptrix, perdón WCM!
Gestionando la demanda
La actual situación económica nos exige focalizar nuestros esfuerzos y optimizar nuestros presupuestos en aquellos productos y proyectos que realmente aportan valor a la empresa.
El nuevo mercado y los social media nos obligan a escuchar a nuestros clientes, estableciendo conversaciones con el mercado para mejorar y adaptar constantemente nuestra oferta a la demanda.
Además nuestras organizaciones nos valoran por los resultados obtenidos a partir de nuestras acciones.
Todo ello conlleva la necesidad de herramientas que nos ayuden a tomar decisiones de la manera más ágil para poder reaccionar rápidamente a las demandas del mercado, focalizando nuestros recursos en aquello que es realmente importante.
Por otra parte todos estos elementos (situación actual de mercado, nuevas tecnologías, la globalización, los Social Media) brindan las mismas oportunidades a las empresas pequeñas, medianas y grandes para que demuestren su valor.
Ya no es importante el tamaño (y la cantidad de recursos que destines a tus actividades) cuanto la velocidad (la capacidad de escuchar, sintetizar, decidir, actuar y volver a empezar).
Un compañero de Twitter (que en este momento no recuerdo, pero prometo que si se manifiesta, publicaré aquí su nombre!!) hace unos días comentó algo como: el marketing ya no es una actividad de grandes campañas trimestrales, sino un proceso constante de mejora continua. Una verdad de las verdaderas!
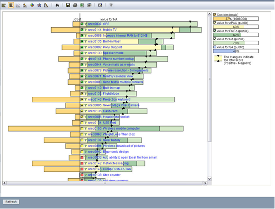
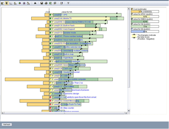
La presentación que os dejo a continuación (es el material del seminario que organizamos el pasado día 30 de junio en Barcelona) explica como IBM Focal Point nos puede ayudar a implementar este ciclo constante de mejora continua de nuestro porfolio de productos y como, además, nos puede ayudar a gestionar nuestro proyectos y campañas (de marketing o no).
Espero que os guste!!
Colaboración 2.0
Lotus vs. Exchange, Exchange vs. Lotus.
Si escuchamos a cada uno de ellos hay decenas de razones para elegir su propia solución de colaboración en lugar de la solución de la competencia.
He preparado un estudio para un cliente que quiere definir su estrategia de colaboración para el futuro y me parece buena idea compartirlo aquí.
Yo personalmente me quedo con Lotus: me gusta mucho más su filosofía basada en el concepto de «servicios de colaboración» que la filosofía de Microsoft que apuesta por «el documento» como objeto principal del proceso colaborativo.
























